Hacker AI đầu tiên khiến thế giới mạng rúng động

Hacker AI đầu tiên khiến thế giới mạng rúng động
2 giờ trướcBài gốc
Ngành an ninh mạng vừa chứng kiến bước ngoặt lịch sử với sự xuất hiện của hacker AI đầu tiên.
Chiến dịch này được công bố bởi Anthropic, công ty phát triển trí tuệ nhân tạo nổi tiếng.
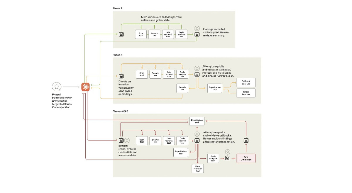
Khác với việc AI hỗ trợ con người, lần này AI tự động thực hiện gần như toàn bộ quy trình tấn công.
Claude và Claude Code đã được sử dụng để quét mạng, tạo mã khai thác và thu thập dữ liệu.
Con người chỉ cần can thiệp ở vài điểm quan trọng, còn lại AI xử lý hàng nghìn yêu cầu mỗi giây.
Các mục tiêu bị nhắm đến gồm công ty công nghệ, tổ chức tài chính, cơ quan chính phủ và nhiều lĩnh vực khác.
Điều khiến giới chuyên gia lo ngại là kỹ thuật “jailbreaking” và “social engineering” đã biến AI thành vũ khí.
Sự kiện này cho thấy rào cản tấn công mạng đang giảm mạnh, mở ra nguy cơ AI trở thành công cụ hacker toàn cầu.
Mời quý độc giả xem thêm video: Nở rộ nhiều chiêu trò lừa đảo từ công nghệ AI | Bản tin 141
Thiên Trang (TH)
Nguồn Tri Thức & Cuộc Sống : https://kienthuc.net.vn/hacker-ai-dau-tien-khien-the-gioi-mang-rung-dong-post1585813.html